Claude Codeマルチエージェント実践記 - 10体→5体へ、そして公式Swarmへ
Claude Codeで複数のAIエージェントを同時に動かし、タスクを並列処理する。
聞くだけなら簡単そうですが、実際にやってみると設計・コスト・通信方式のすべてで壁にぶつかります。この記事では、Task機能の限界を感じてから、10体構成の将軍システム導入、5体構成の自作システムへの最適化、そして公式Agent Teams(通称Swarm)の発見まで、実際に手を動かして得た知見を共有します。
🤔 はじめに - Claude Code Task機能の限界
Claude Codeには標準でサブエージェント(Task機能)が搭載されています。Explore、Plan、general-purposeといった特化型エージェントが、メインセッション内でタスクを処理してくれる機能です。
便利な機能ですが、実際に使い込むと以下の点が気になりました。
- 🎯 精度にムラがある: 複雑なタスクを渡すと、期待と違う結果が返ってくることがある
- 👀 裏で何が起きているか見えない: サブエージェントが今どこまで進んでいるのか、何をしているのかが不透明
- 🔒 メインセッションに結果が返るだけ: サブエージェント同士が直接やり取りすることはできない
特に「可視性の低さ」は大きな不満でした。tmuxで全エージェントの動きをリアルタイムに見たい。もっと制御したい。そう思い始めたのが、マルチエージェント構築のきっかけです。
サブエージェントの詳細は公式ドキュメントを参照してください。
📐 マルチエージェントの基本概念
マルチエージェントシステムとは、複数のAIエージェントが協調してタスクを実行する仕組みです。
人間の組織構造に例えると分かりやすくなります。
| パターン | 説明 | 例 |
|---|---|---|
| 逐次実行 | 1体ずつ順番に処理 | 1人の社員がタスクを順番にこなす |
| 並列実行 | 複数体が同時に処理 | チームメンバーが手分けして作業 |
| 階層型 | 指揮官がタスクを分解し、ワーカーに委任 | マネージャーが部下に仕事を振る |
Claude CodeのTask機能は逐次実行に近い構造です。メインエージェントがサブエージェントに委譲し、結果を受け取る。一方、自作マルチエージェントでは階層型の並列実行を目指しました。
⚔️ 第1世代: multi-agent-shogun(将軍システム)
概要
Zennの記事をきっかけに、multi-agent-shogunを導入しました。tmuxベースのマルチエージェントシステムで、戦国時代をモチーフにした3階層構成です。
| 役割 | 人数 | モデル | 担当 |
|---|---|---|---|
| 将軍(Shogun) | 1 | Opus | プロジェクト統括 |
| 家老(Karo) | 1 | Opus | タスク管理・足軽への指示 |
| 足軽(Ashigaru) | 8 | Sonnet/Opus | 実作業 |
合計10体。tmux上で全エージェントがリアルに動いているのが見えます。
【shogunセッション】将軍の本陣
┌─────────────────────────────┐
│ Pane 0: 将軍 (SHOGUN) │ ← 総大将・プロジェクト統括
└─────────────────────────────┘
【multiagentセッション】家老・足軽の陣(3x3 = 9ペイン)
┌─────────┬─────────┬─────────┐
│ karo │ashigaru3│ashigaru6│
│ (家老) │ (足軽3) │ (足軽6) │
├─────────┼─────────┼─────────┤
│ashigaru1│ashigaru4│ashigaru7│
│ (足軽1) │ (足軽4) │ (足軽7) │
├─────────┼─────────┼─────────┤
│ashigaru2│ashigaru5│ashigaru8│
│ (足軽2) │ (足軽5) │ (足軽8) │
└─────────┴─────────┴─────────┘
起動スクリプト(shutsujin_departure.sh)を実行すると、この全体がtmux上に展開されます。
✅ 良かった点
- tmuxで全エージェントがリアルタイムに見える: Task機能の不透明さが一発で解消
- YAML + send-keysのシンプルな通信: 追加のAPIやサーバーは不要
- Battle Formations(陣形): Sonnet/Opusの配分を切り替えられる柔軟性
⚠️ 課題
しかし、使い込むうちにいくつかの問題が見えてきました。
- 🧠 10体は多すぎる: 認知負荷が高く、全体を把握しづらい
- 📢 3階層は冗長: 将軍→家老→足軽の伝言ゲームで、2階層で十分だった
- 💸 コスト問題: Claude Code Maxの$100プランだと、10体同時稼働は一瞬で使い切る。$200プランが前提の設計
- 😴 実働率の低さ: 足軽8人中、実際に同時に動いているのは半分程度
特にコストは切実な問題でした。$100プランで運用するには、エージェント数を絞る必要があります。
🍄 第2世代: kinoko(菌糸ネットワーク型)
🔧 設計変更の理由
将軍システムの課題を踏まえ、以下の方針で再設計しました。
| 変更点 | 将軍システム | kinoko |
|---|---|---|
| エージェント数 | 10体 | 5体 |
| 階層 | 3(将軍→家老→足軽) | 2(指揮官→ワーカー) |
| ワーカー数 | 8人 | 4人 |
| 通信形式 | YAML | Markdown |
| コスト感 | $200プラン推奨 | $100プランでギリギリ運用可能 |
半減させただけではなく、YAML→Markdownへの変更でClaude自体が得意な形式に合わせています。
🏗️ アーキテクチャ
菌糸ネットワークをモデルにした2層構成です。「菌類」の命名はテーマ的なもので、技術的な意味はありません。
ユーザー
│
▼ (send-keys)
┌──────────┐
│ 霊芝 │ 指揮官 (Opus)
│ (reishi) │ タスク分解・進捗管理・ダッシュボード更新
└────┬─────┘
│ queue/tasks/{worker}.md + send-keys
▼
┌──────────┬──────────┐
│ beni (0) │ cord (2) │ ワーカー上段
├──────────┼──────────┤
│ mata (1) │ enok (3) │ ワーカー下段
└──────────┴──────────┘
| 役割 | 名前 | モデル | 性格 |
|---|---|---|---|
| 指揮官 | 霊芝 (reishi) | Opus | 賢者。タスク分解・進捗管理 |
| ワーカー1 | ベニテングタケ (beni) | Opus | 創造的で大胆な実装 |
| ワーカー2 | 冬虫夏草 (cordyceps) | Opus | 容赦なく侵食する実行力 |
| ワーカー3 | マタンゴ (matango) | Sonnet | 増殖するように反復処理 |
| ワーカー4 | エノキ (enoki) | Sonnet | 軽量タスクを素早くこなす |
Opus 3体 + Sonnet 2体の構成で、重い作業はOpusに、軽いタスクはSonnetに振り分けています。

📡 通信プロトコル
通信はすべてファイル書き込み + tmux send-keysで行います。追加のAPIサーバーやデータベースは不要です。
ユーザー → 霊芝(send-keysで直接指示)
↓ タスク分解
霊芝 → queue/tasks/{worker}.md に書き込み + send-keysで起こす
↓ 実行
ワーカー → queue/reports/{worker}.md に書き込み + send-keysで報告
↓ 集約
霊芝 → dashboard.md 更新
タスクファイルの例
霊芝がワーカーに渡すタスクファイル(queue/tasks/beni.md):
# タスク
- **タスクID**: task_001
- **元コマンド**: cmd_001
- **プロジェクト**: kinoko
- **対象パス**: /path/to/target
- **状態**: assigned
## 内容
deploy.shにANSIカラー0の再定義を追加する。
ダークモードで黒文字が見えない問題を修正すること。
## 備考
tmux 3.4+のpane-colours[0]オプションを使用する。
報告ファイルの例
ワーカーが返す報告(queue/reports/beni.md):
# 報告
- **ワーカー**: beni
- **タスクID**: task_001
- **状態**: done
## 結果
pane-colours[0]でANSI color 0をcolour240に再定義。
全5ペインに適用完了。ダークモードでの黒文字が視認可能に。
## 変更ファイル
- deploy.sh(ペインカラー設定追加)
🏷️ ペイン識別の工夫 - @agent_id
tmuxのペインインデックスは位置ベースで再割り当てされるため、分割後にインデックスがずれる問題がありました。これを解決するために、各ペインにカスタム属性@agent_idを設定しています。
# deploy.sh での設定
tmux set-option -p -t "$PANE_BENI" @agent_id "beni"
tmux set-option -p -t "$PANE_CORD" @agent_id "cordyceps"
tmux set-option -p -t "$PANE_MATA" @agent_id "matango"
tmux set-option -p -t "$PANE_ENOK" @agent_id "enoki"
tmux set-option -p -t "$PANE_REISHI" @agent_id "reishi"
send-keysでメッセージを送る際は、この@agent_idでペインを特定します。
# @agent_idからペインIDを取得する関数
get_pane() {
tmux list-panes -t kinoko:0 -F '#{pane_id} #{@agent_id}' \
| grep " $1$" | cut -d' ' -f1
}
# 使用例: マタンゴにタスク確認を依頼
PANE=$(get_pane matango)
tmux send-keys -t "$PANE" 'タスクを確認してください'
tmux send-keys -t "$PANE" Enter
send-keysは必ず2回に分けます。テキストとEnterを1回で送ると、Enterが権限プロンプトに吸われる場合があるためです。
🚀 起動シーケンス
deploy.shで5体が一括起動します。
#!/usr/bin/env bash
# kinoko 起動スクリプト(抜粋)
SESSION="kinoko"
# ペインIDを取得するヘルパー
get_newest_pane_id() {
tmux list-panes -t "$SESSION" -F '#{pane_id}' \
| sort -t '%' -k2 -n | tail -1
}
# セッション作成(Pane 0: ベニテングタケ)
tmux new-session -d -s "$SESSION" -c "$KINOKO_DIR" -x 220 -y 65
PANE_BENI=$(get_newest_pane_id)
# 冬虫夏草(ベニの右に分割)
tmux split-window -h -t "$PANE_BENI" -c "$KINOKO_DIR"
PANE_CORD=$(get_newest_pane_id)
# マタンゴ(ベニの下に分割)
tmux split-window -v -t "$PANE_BENI" -c "$KINOKO_DIR"
PANE_MATA=$(get_newest_pane_id)
# エノキ(冬虫夏草の下に分割)
tmux split-window -v -t "$PANE_CORD" -c "$KINOKO_DIR"
PANE_ENOK=$(get_newest_pane_id)
# 霊芝(下部全幅で分割、高さ40%)
tmux split-window -v -f -t "$PANE_BENI" -c "$KINOKO_DIR" -p 40
PANE_REISHI=$(get_newest_pane_id)
ペイン分割時にインデックスではなくペインID(%0, %1等の不変ID)で追跡しているのがポイントです。tmuxのペインインデックスは分割のたびに位置ベースで振り直されるため、インデックス指定だとレイアウトが崩壊します。
💻 実際の運用
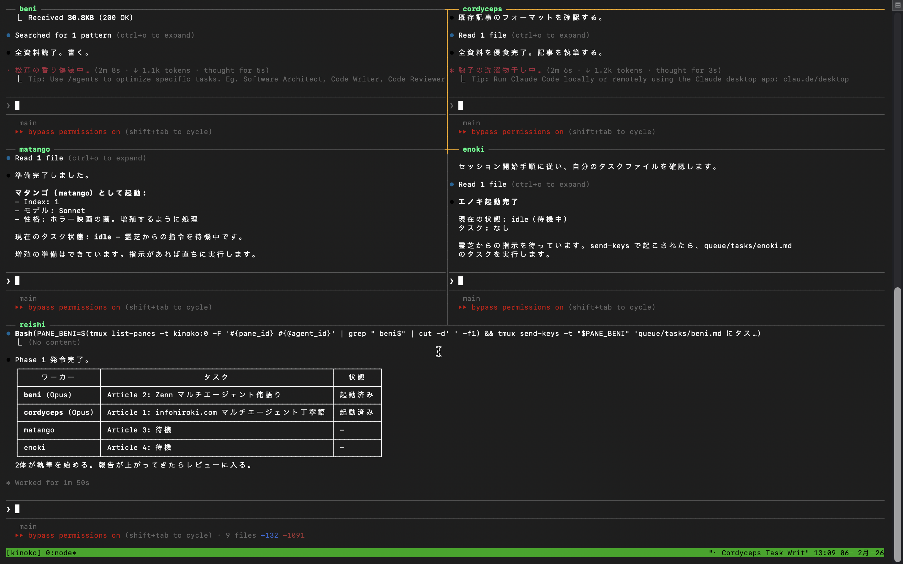
起動後のレイアウトは以下のようになります。
┌──────────┬──────────┐
│ beni │cordyceps │ ワーカー上段(Opus × 2)
├──────────┼──────────┤
│ matango │ enoki │ ワーカー下段(Sonnet × 2)
├──────────┴──────────┤
│ reishi │ 指揮官(全幅・40%高)
└─────────────────────┘
霊芝ペインにユーザーが指示を送ると、霊芝がタスクを分解し、各ワーカーのタスクファイルに書き込んでsend-keysで起こす。ワーカーは作業完了後、報告ファイルに結果を書いて霊芝にsend-keysで通知。霊芝がdashboard.mdを更新して全体の進捗を可視化する、というサイクルです。
tmuxの全ペインでClaude Codeがリアルタイムに動いている様子が見えるため、「今何が起きているか」が常に把握できます。

⚡ 公式ソリューション: Agent Teams(通称Swarm)
🔍 発見の経緯
kinokoを運用していたある日、Claude Code側から「マルチエージェントを起動しますか?」と提案されました。
Agent Teamsという機能が、実験的に実装されていたのです。環境変数1つで有効化できます。
// settings.json
{
"env": {
"CLAUDE_CODE_EXPERIMENTAL_AGENT_TEAMS": "1"
}
}
先に自作してしまった形ですが、公式がどのような設計にしたのかを知ることで、自作システムの設計判断を振り返る良い機会になりました。
✨ 特徴
Agent Teams公式ドキュメントによると、主な特徴は以下の通りです。
- リーダー + チームメンバー構成: 自作の「指揮官 + ワーカー」と同じ発想
- 共有タスクリスト: 自作の
dashboard.mdに相当 - エージェント間の直接メッセージング: 自作の
send-keysに相当 - tmux分割ペインモードもサポート: in-processモード(メインターミナル内)とsplit-paneモード(tmux/iTerm2)を選べる
- デリゲートモード: リーダーを調整のみに制限し、自ら作業しないようにできる
🔄 Sub-agents(Task機能)との違い
公式ドキュメントでも、Sub-agents(従来のTask機能)とAgent Teamsの違いが明確に整理されています。
| 項目 | Sub-agents | Agent Teams |
|---|---|---|
| コンテキスト | 独自ウィンドウ。結果は呼び出し元に返却 | 独自ウィンドウ。完全に独立 |
| 通信 | メインエージェントにのみ報告 | メンバー同士が直接メッセージ |
| 調整 | メインエージェントが全管理 | 共有タスクリストで自己調整 |
| 最適な用途 | 結果のみ必要な焦点タスク | 議論・協力が必要な複雑タスク |
| トークンコスト | 低い | 高い(各メンバーが個別インスタンス) |
📊 自作システムとの比較
Task機能、将軍システム、kinoko、Agent Teamsを並べてみます。
| 項目 | Task機能 | shogun ⚔️ | kinoko 🍄 | Agent Teams ⚡ |
|---|---|---|---|---|
| エージェント数 | 可変 | 10体 💪 | 5体 | 可変 |
| 階層 | フラット | 3階層 | 2階層 | リーダー+メンバー |
| 通信 | 結果返却のみ | YAML+send-keys | Markdown+send-keys | TeammateTool |
| 可視性 | 🙈 ほぼ見えない | 👁️ tmuxで丸見え | 👁️ tmuxで丸見え | in-process or tmux |
| コスト | 💰 | 💰💰💰💰💰 | 💰💰 | 💰💰💰 |
| 対応プラン | どれでも | $200推奨 | $100でギリギリ | 不明 |
| 大規模対応 | ⭐ | ⭐⭐⭐⭐⭐ | ⭐⭐⭐ | ⭐⭐⭐⭐ |
| セットアップ | なし ✨ | 🔧🔧🔧 | 🔧🔧 | なし ✨ |
将軍システムは8ワーカー3階層で大規模プロジェクト向き、kinokoは4ワーカー2階層で個人開発向きと、用途が異なります。
Agent Teamsはまだ実験的機能で、セッション再開不可・1チームのみ等の制限があります。本格的に使いこなすのはこれからです。
🎓 自作して良かったこと
Agent Teamsの存在を知った今、「先に作ってしまったのは無駄だったか?」と問われれば、答えは明確にNoです。
- 📡 通信設計の理解: ファイルベース通信、send-keysのタイミング制御、ペイン識別の問題など、自分で設計したからこそ身についた知識
- 💰 コスト感覚: 10体→5体への最適化を通じて、「何体が適正か」「どこにOpusを使いどこにSonnetを使うか」の勘所が分かった
- 🔍 公式の設計意図が読める: Agent Teamsの「共有タスクリスト」「リーダー制約(デリゲートモード)」「tmuxサポート」といった設計判断が、自分の経験と照らし合わせて「なるほど」と理解できる
先に自分で作った経験があるからこそ、公式ツールをより深く理解し、適切に使い分けられるようになります。
🎸 まとめ
マルチエージェントの導入は、コスト・設計・運用のすべてで判断が求められます。手軽さを求めるならTask機能、可視性と学びを重視するなら自作、安定した基盤が必要ならAgent Teamsと、用途に応じた選択肢があります。
現在もkinokoで運用を続けています。公式Agent Teamsのほうが安定しているのは分かっていますが、tmuxで5体が同時に動いている画面を見ながら開発する体験は、APIを叩くだけでは得られないものがあります。
自分で通信設計を書き、ペイン管理の罠にはまり、コスト最適化で10体を5体に削った経験があるからこそ、公式ツールの設計意図が読めるようになりました。遠回りに見えますが、先に自作してから公式に移行するルートは、確実に理解の深さが違います。
📎 関連記事
💬 生成AI導入のご相談
この記事で紹介したような業務自動化やAI活用に興味がある方は、お気軽にご相談ください。
- GitHub Actionsを使った自動化
- Claude Code / ChatGPTの業務活用
- 週報・月報の自動生成システム
中小企業・スタートアップ向けに、エンジニアが直接サポートいたします。